自动驾驶公交功率链路设计实战:效率、可靠性与安全的平衡之道
在自动驾驶公交系统朝着全天候、高可靠与长续航不断演进的今天,其内部的电驱与辅助系统功率管理已不再是简单的能量转换单元,而是直接决定了车辆运行效率、系统安全性与运营成本的核心。一条设计精良的功率链路,是自动驾驶公交实现稳定动力输出、冗余安全供电与高效能量利用的物理基石。
然而,构建这样一条链路面临着多维度的挑战:如何在提升电驱效率与控制整车成本之间取得平衡?如何确保功率器件在复杂车载工况下的长期可靠性?又如何将电磁兼容、热管理与功能安全无缝集成?这些问题的答案,深藏于从关键器件选型到系统级集成的每一个工程细节之中。
一、核心功率器件选型三维度:电压、电流与拓扑的协同考量
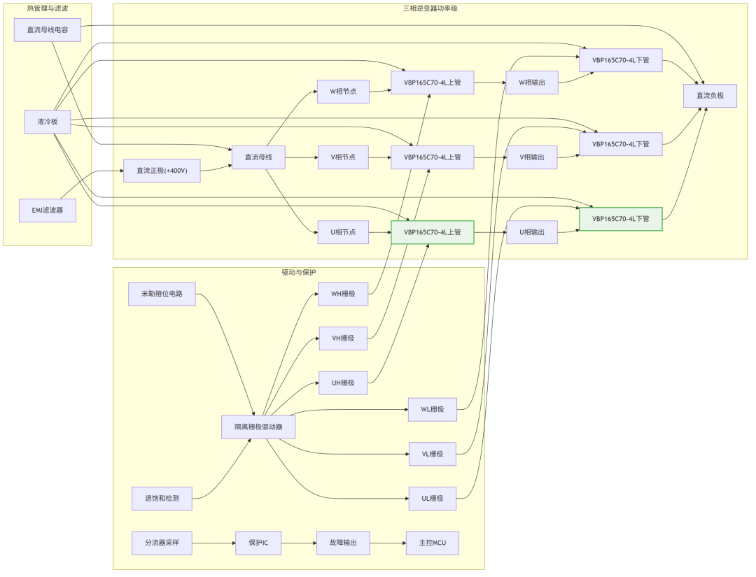
1. 主驱逆变器SiC MOSFET:系统能效与功率密度的关键

图1: 自动驾驶公交专线方案与适用功率器件型号分析推荐VBE1410与VBL19R20S与VBP165C70-4L与产品应用拓扑图_01_total
关键器件为VBP165C70-4L (650V/70A/TO-247-4L),其选型需要进行深层技术解析。在电压应力分析方面,考虑到400V高压电池平台及再生制动产生的电压尖峰,650V的耐压配合SiC技术的高可靠性,可充分满足汽车级降额要求。四引脚封装(Kelvin Source)能极大减少驱动回路寄生电感,对于实现SiC器件的高速开关(可达100kHz以上)至关重要。
在动态特性与损耗优化上,极低的导通电阻(Rds(on)@18V仅30mΩ)直接降低了导通损耗。以额定相电流150A RMS为例,相比传统硅基IGBT方案,导通损耗可降低60%以上,显著提升续航里程。更关键的是,SiC器件近乎零的反向恢复电荷(Qrr)降低了开关损耗,使得逆变器效率在典型工况下可达98.5%以上,并允许使用更小的散热器。热设计关联考虑:TO-247-4L封装需配合高性能导热界面材料与液冷板,确保结温(Tj)在125℃的极限工况下仍有充足裕量。
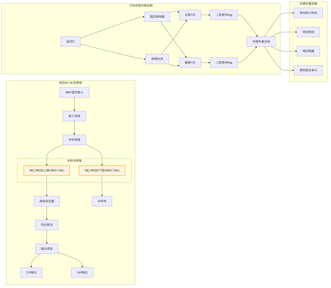
2. 高压辅助电源MOSFET:冗余安全与稳定供电的保障
关键器件选用VBL19R20S (900V/20A/TO-263),其系统级影响可进行量化分析。在可靠性提升方面,900V的高耐压为12V/24V DC-DC转换器(输入来自400V高压母线)提供了强大的过压与浪涌承受能力,尤其是在负载突卸及复杂电磁环境下的可靠性。其采用Super Junction Multi-EPI技术,在高压下仍保持较低的导通电阻(270mΩ),兼顾了效率与成本。
在安全冗余机制上,该器件可用于构建关键辅助系统(如转向助力、制动助力、感知计算单元)的冗余供电电路。当主供电路径故障时,备份路径可无缝切入,确保自动驾驶系统不断电。驱动电路设计要点包括:采用隔离型栅极驱动器,驱动电阻需优化以平衡开关速度与EMI;必须集成米勒箝位功能,防止桥臂串扰导致的误开通。
3. 低压域负载管理MOSFET:智能化配电与节能的执行者
关键器件是VBE1410 (40V/55A/TO-252),它能够实现智能配电与负载管理。典型的负载管理逻辑可以根据车辆状态动态调整:正常行驶时,为激光雷达、摄像头、计算平台等核心感知系统提供全功率供电;在泊车或低速巡航时,智能降低部分非关键传感器功耗;当系统检测到单一负载短路时,可快速(微秒级)切断对应通路,防止故障扩散,并上报诊断信息。
在性能与集成度方面,极低的导通电阻(Rds(on)@10V仅12mΩ)使得在分配数十安培电流时,通态压降与温升极低,无需大型散热器,提升了集成度。TO-252封装适合在配电板(PDU)上高密度布局,实现多路负载的集中智能控制。

图2: 自动驾驶公交专线方案与适用功率器件型号分析推荐VBE1410与VBL19R20S与VBP165C70-4L与产品应用拓扑图_02_inverter
二、系统集成工程化实现
1.多层级热管理架构
我们设计了一个三级散热系统。一级液冷散热针对VBP165C70-4L主驱SiC MOSFET,直接安装在液冷套件上,目标是将结温波动控制在80℃以下以延长寿命。二级强制风冷面向VBL19R20S等高压辅助电源MOSFET,通过独立风道和散热齿片管理热量,目标温升低于50℃。三级自然散热则用于VBE1410等低压配电MOSFET,依靠PCB大面积敷铜和机箱内空气流动,目标温升小于30℃。
具体实施方法包括:主驱逆变器采用双面冷却设计,功率模块夹在两块液冷板之间;高压DC-DC电路布局在独立屏蔽风道内,功率器件与磁性元件保持距离;低压配电板使用2oz铜箔,并在MOSFET下方布置散热过孔阵列连接至内部接地层。
2. 电磁兼容性与功能安全设计
对于传导EMI抑制,在主驱逆变器直流输入侧部署高性能X2Y电容与共模电感;所有开关节点采用紧凑型叠层母排设计,将功率回路寄生电感降至20nH以下。

图3: 自动驾驶公交专线方案与适用功率器件型号分析推荐VBE1410与VBL19R20S与VBP165C70-4L与产品应用拓扑图_03_auxiliary
针对辐射EMI,对策包括:高压线缆使用屏蔽层并两端接地;电机三相输出线套用磁环;关键信号线采用差分传输并做好阻抗匹配。
可靠性增强设计方面,电气应力保护通过网络化设计实现。逆变器桥臂采用RC缓冲电路吸收电压尖峰;所有感性负载(如继电器、电磁阀)并联续流二极管。故障诊断机制涵盖:逆变器相电流采用隔离采样,配合ASIL-D等级的MCU进行实时过流保护;器件结温通过集成在模块内的NTC或利用Rds(on)进行在线监测;配电回路具备负载电流监测与开路/短路诊断功能。
三、性能验证与测试方案
1.关键测试项目及标准
为确保设计质量,需要执行一系列关键测试。系统效率测试在典型城市循环工况下进行,使用高精度功率分析仪测量从电池到轮端的能量转换效率,合格标准为不低于92%。功能安全测试需验证冗余供电切换时间,要求主备路切换时间小于10ms,确保系统功能不中断。温升测试在45℃环境温度下,按最大功率工况连续运行2小时,使用热电偶监测,关键器件结温(Tj)必须低于其额定值的80%。开关波形与可靠性测试需在双脉冲测试台中验证SiC MOSFET的开关特性与短路耐受能力,并执行1000小时的高温高湿(85℃/85% RH)加速寿命试验。
2. 设计验证实例
以一款200kW电驱系统的功率链路测试数据为例(输入电压:400VDC,环境温度:25℃),结果显示:逆变器效率在额定负载时达到98.8%;高压辅助电源效率为95.5%。关键点温升方面,主驱SiC MOSFET(液冷)壳温为65℃,高压辅助MOSFET(风冷)为58℃,低压配电MOSFET为35℃。
四、方案拓展
1.不同功率等级与平台的方案调整
针对不同车型,方案需要相应调整。小型接驳车(功率50-100kW)主驱可选用TO-247封装的单管SiC MOSFET并联方案。标准公交(功率150-250kW)采用本文所述的多并联模块方案。超大容量铰接公交(功率300kW以上)则需采用半桥或全桥SiC模块,并升级为双循环液冷系统。
2. 前沿技术融合

图4: 自动驾驶公交专线方案与适用功率器件型号分析推荐VBE1410与VBL19R20S与VBP165C70-4L与产品应用拓扑图_04_distribution
预测性健康管理是未来的发展方向之一,可以通过在线监测MOSFET的导通电阻漂移、栅极阈值电压变化来预测器件寿命,并与维护周期联动。
智能栅极驱动技术提供了更大的优化空间,例如根据结温实时调整驱动电压以优化开关损耗;或集成高级保护功能,如退饱和检测(DESAT)和有源米勒箝位。
宽禁带半导体演进路线可规划为:第一阶段采用混合方案(SiC主驱 + Si辅助);第二阶段向全车功率链路SiC化演进,进一步提升系统效率与功率密度;第三阶段探索高压平台(800V)下GaN器件在高频辅助电源中的应用。
自动驾驶公交的功率链路设计是一个多维度的系统工程,需要在电气性能、热管理、电磁兼容性、功能安全、可靠性和成本等多个约束条件之间取得平衡。本文提出的分级优化方案——主驱级追求极致效率与功率密度、高压辅助级注重安全冗余、低压配电级实现智能控制——为不同层次的自动驾驶商用车开发提供了清晰的实施路径。
随着自动驾驶等级提升和V2X技术的深度融合,未来的车载功率管理将朝着更加集成化、智能化和高可靠化的方向发展。建议工程师在采纳本方案基础框架的同时,严格遵循ISO 26262功能安全流程,并为未来的OTA升级与性能优化预留接口。
最终,卓越的功率设计是隐形的,它不直接呈现给乘客,却通过更平稳的乘坐体验、更长的运营里程、更高的出勤率与更低的总体拥有成本,为公共交通运营商提供持久而可靠的价值体验。这正是工程智慧在智慧交通领域的真正价值所在。

图5: 自动驾驶公交专线方案与适用功率器件型号分析推荐VBE1410与VBL19R20S与VBP165C70-4L与产品应用拓扑图_05_thermal
厦门唯样ONEYAC电子元器件平台,主营元器件代理,现货库存,自营仓储,厦门仓/香港仓直发,原厂官方授权,当天发货,渠道来源可追溯,快速BOM配单,阻容感国内领先优势,稳定交付。





