首页 > 资讯 > > AI智能扫地机功率MOSFET选型方案:高效可靠动力与电源管理系统适配指南

AI智能扫地机功率MOSFET选型方案:高效可靠动力与电源管理系统适配指南

订阅可获得最新品牌资讯,品牌资源和促销活动等,已有0人订阅
+订阅 已订阅
随着智能家居与自动化需求的持续升级,AI智能扫地机已成为现代家庭地面清洁的核心设备。

随着智能家居与自动化需求的持续升级,AI智能扫地机已成为现代家庭地面清洁的核心设备。其电源管理、电机驱动与传感器控制系统作为整机“大脑与四肢”,需为行走电机、滚刷电机、风机、激光雷达及各类传感器提供精准高效的电能转换与分配,而功率MOSFET的选型直接决定了系统能效、续航时间、噪声控制及运行可靠性。本文针对扫地机对紧凑空间、长续航、低噪声与高智能化的严苛要求,以场景化适配为核心,重构功率MOSFET选型逻辑,提供一套可直接落地的优化方案。

图片

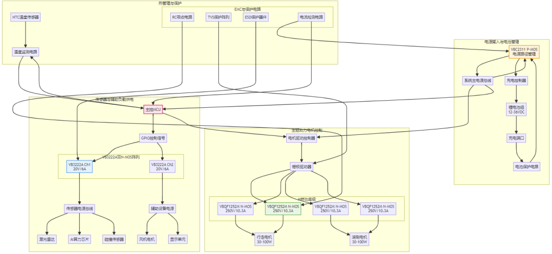
一、核心选型原则与场景适配逻辑

选型核心原则

电压裕量充足:针对内置锂电池(常见12V-36V)及高压辅助电源总线,MOSFET耐压值预留充足安全裕量,应对电机 反电动势及开关尖峰。
低损耗优先:优先选择低导通电阻(Rds(on))与适合电池电压驱动的低栅极电荷(Qg)器件,最大限度降低传导与开关损耗,延长续航。
封装匹配需求:根据功率等级与极紧凑的安装空间,优选超小型封装如SC70、DFN、SOT23等,实现超高功率密度。
可靠性冗余:满足频繁启停、碰撞与尘絮环境下的长期运行要求,兼顾热稳定性与抗干扰能力。

场景适配逻辑

按扫地机核心功能模块,将MOSFET分为三大应用场景:主驱动力电机控制(动力核心)、传感器与辅助负载供电(感知核心)、电源路径管理与充电控制(能源核心),针对性匹配器件参数与特性。

二、分场景MOSFET选型方案

场景1:主驱动力电机控制(行走/滚刷电机,30W-100W)—— 动力核心器件

推荐型号:VBQF1252M(N-MOS,250V,10.3A,DFN8(3x3))
关键参数优势:采用先进沟槽技术,10V驱动下Rds(on)低至125mΩ,10.3A连续电流满足24V/36V系统电机需求。250V高耐压为电机反电动势及PWM尖峰提供充足裕量。
场景适配价值:DFN8小型封装热阻低、寄生电感小,完美适配扫地机内部极度紧凑的布局。优异的开关特性配合高频PWM控制,可实现电机平稳调速与低噪声运行,提升用户体验。
适用场景:中低压有刷或小型无刷电机H桥驱动,支持精准扭矩与速度控制。
图片

场景2:传感器与辅助负载供电(激光雷达、AI芯片、碰撞传感器)—— 感知核心器件

推荐型号:VB3222A(Dual N+N MOS,20V,6A,SOT23-6)
关键参数优势:SOT23-6超小封装内集成两颗20V/6A N-MOSFET,10V驱动下Rds(on)仅22mΩ。低栅极阈值电压(0.5-1.5V)可由低压MCU或 PMIC直接高效驱动。
场景适配价值:双路独立MOS为多个传感器模块的电源使能控制提供单芯片解决方案,极大节省PCB空间。低导通损耗减少供电路径压降,确保激光雷达、AI算力芯片等关键感知元件稳定工作。
适用场景:多路传感器电源智能分配与开关控制,实现按需供电与系统级节能。
图片

场景3:电源路径管理与充电控制(电池保护、负载开关)—— 能源核心器件

推荐型号:VBC2311(P-MOS,-30V,-9A,TSSOP8)
关键参数优势:TSSOP8封装提供良好散热与适中的占板面积,10V驱动下Rds(on)低至9mΩ,支持高达9A的连续电流。优异的导通特性可有效降低充电与放电回路损耗。
场景适配价值:作为高侧理想二极管或负载开关的核心,实现电池与充电器、电池与系统负载之间的高效、安全连接。低导通压降最大化电池能量利用率,并支持热插拔与短路保护功能。
适用场景:电池充放电路径管理、系统主电源开关、预充电电路控制。
图片

三、系统级设计实施要点

驱动电路设计

VBQF1252M:需搭配专用电机驱动IC或预驱芯片,优化栅极驱动回路以应对高速开关。
VB3222A:可直接由MCU的GPIO驱动,建议每路栅极串联小电阻以优化开关边沿并抑制振铃。
VBC2311:需采用电平转换电路(如NPN三极管或专用负载开关IC)进行驱动,确保完全开启。

热管理设计

分级散热策略:VBQF1252M需依靠PCB大面积敷铜进行散热;VB3222A与VBC2311在典型应用下依靠封装和局部敷铜即可满足要求。
降额设计标准:在扫地机密闭、多尘的内部环境中,持续工作电流建议按器件额定值的60%-70%进行设计,并监控关键节点温升。

EMC与可靠性保障

EMI抑制:电机驱动回路(VBQF1252M)的漏极节点可并联 RC吸收电路或小容量瓷片电容。
保护措施:所有电源路径(尤其是VBC2311所在回路)应设置过流检测。对易受静电干扰的传感器供电端口(VB3222A控制端),建议增加ESD保护器件。

四、方案核心价值与优化建议

本文提出的AI智能扫地机功率MOSFET选型方案,基于场景化适配逻辑,实现了从核心动力到精密感知、从能源管理到高效充电的全链路覆盖,其核心价值主要体现在以下三个方面:

  1. 全链路能效与续航优化:通过为高电流动力回路选择低Rds(on)的VBQF1252M,为多路感知系统选择高集成度低损耗的VB3222A,以及为电源路径选择高效率的VBC2311,系统各环节的导通损耗被降至最低。此方案能显著提升整机能效,延长单次充电续航时间10%-20%,并减少热量积累,提升长期可靠性。
  2. 高集成度与智能化基础:超小型封装(DFN8, SOT23-6, TSSOP8)的组合应用,为扫地机内部腾出了宝贵空间,以容纳更大的电池或更复杂的传感器阵列。双路MOS集成器件简化了多路电源管理设计,为AI算力提升、多传感器融合等智能化升级奠定了硬件基础。
  3. 高可靠性与成本平衡:所选器件针对电池供电系统的电压需求进行了优化匹配,具备充足的耐压裕量。成熟的沟槽工艺与封装技术保证了器件在振动、温变环境下的长期可靠性。同时,方案避免了过度追求超高性能器件,在满足所有严苛工况的前提下,实现了最优的系统性价比。

在AI智能扫地机的动力与电源系统设计中,功率MOSFET的选型是实现长续航、低噪声、高智能与高可靠性的核心环节。本文提出的场景化选型方案,通过精准匹配不同功能模块的电能转换需求,结合系统级的驱动、散热与防护设计,为扫地机研发提供了一套全面、可落地的技术参考。随着扫地机向更高自主性、更强环境感知能力的方向发展,功率器件的选型将更加注重超高效率与超高集成度。未来可进一步探索将驱动、保护与MOSFET集成于一体的智能功率模块(IPM)的应用,为打造性能卓越、用户体验卓越的下一代AI扫地机器人奠定坚实的硬件基础。在智能家居全面普及的时代,卓越的硬件设计是提升产品核心竞争力与用户满意度的关键基石。


点赞 (0)

收藏 (0)

最新文章

查看更多

热门标签

热门文章

唯样公众号二维码

扫描二维码,获取更多的唯样商城产品、技术资讯。
公众号:oneyac

上一篇:

瞄准车载高可靠需求,TDK BCL3520FT 小型功率电感器量产上市

下一篇:

太阳诱电:汽车用支持165℃多层型金属功率电感器增加了1608尺寸的产品阵容

我的足迹

清空浏览历史

我的收藏 默认收藏夹

进入我的收藏>>

线

在线销售